仅作网络安全技术分享,最新版本已经放出来了,做了一定的限制,所以把思路公开,此前这篇文章是加密的,解锁时间为 2026 年 3 月 23 日 22 时 56 分 10 秒

关于frida可以看我之前写的 从 0 到 1 精通 Frida Hook,在抖音的 37.8.0 版本之前,可以通过修改 SSL_CTX_set_custom_verify 来突破 SSL 证书校验,从而去实现抓包,但是抖音最新版本做了限制

在最新的版本,使用抓包工具会直接显示网络错误,然后没有相应请求,并且修改 SSL_CTX_set_custom_verify,能建立抓包连接,但是请求参数呈现乱码状态,无法解析信息,这里解释一下这个原理
在安卓渗透或逆向分析中,当 APP 使用了底层的 openssl 或 boringssl 进行证书校验(即 Native 层 SSL Pinning)时 SSL_CTX_set_custom_verify 是一个非常关键的函数。
1
| void SSL_CTX_set_custom_verify(SSL_CTX *ctx, int mode, int (*callback)(SSL *ssl, uint8_t *out_alert));
|
核心逻辑在于第三个参数:callback 回调函数。如果这个回调函数返回 ssl_verify_ok(通常是 0),则验证通过,使用 Frida Hook 回调函数,我们不需要修改 SSL_CTX_set_custom_verify 本身,而是要拦截这个函数,并篡改它设置的那个 callback 指针,让它指向一个永远返回“验证成功”的伪造函数
1 2 3 4 5 6 7 8 9 10 11 12 13 14 15 16 17 18 19 20 21 22 23 24 25 26 27 28 29 30 31 32 33 34 35 36 37
| Java.Perform(function() { var targetSymbol = "SSL_CTX_set_custom_verify"; var addr = Module.findExportByName("libssl.so", targetSymbol); if (addr == null) { addr = Module.findExportByName(null, targetSymbol); } if (addr) { console.log("Found " + targetSymbol + " at: " + addr); Interceptor.attach(addr, { onEnter: function(args) { this.originalCallback = args[2]; console.log("[*] 原始 Callback 地址: " + this.originalCallback); var fakeCallback = new NativeCallback(function (ssl, out_alert) { console.log("[!] 触发伪造的验证回调,强制返回 0 (PASS)"); return 0; }, 'int', ['pointer', 'pointer']); args[2] = fakeCallback; this.fakeCallback = fakeCallback; } }) } else { console.log("[-] 未找到 " + targetSymbol + ",请确认库名是否正确。"); } });
|
首先我们要先想办法修改 SSL_CTX_set_custom_verify 来实现抓包通联,抖音的叫做 libsscronet.so ,然后再 sub_3dC3A8 这里看到了相关函数

把这个方法修改后,就可以正常通联了,但是抓包工具抓到的请求参数还是乱码,所以接下来只能继续找找,定位一下乱码的根源,然后修改对应的函数,反向跟踪这个函数 sub_49A568,这是用来 zstd 压缩的

这里我们发现有一个判断 (result &1) != 0,只要这个条件为假,程序就不会进入该分支,所以我们请求的参数就不会被加密和压缩,抓包就能抓到明文的数据,所以开始编写 hook 脚本,版本为高版本 Frida 17,和 16 的相关 API 会有些出入
1 2 3 4 5 6 7 8 9 10 11 12 13 14 15 16 17 18 19 20 21 22 23 24 25 26 27 28 29 30 31 32 33 34 35 36 37 38 39 40 41 42 43 44 45 46 47 48 49 50 51 52 53 54 55 56 57 58 59 60 61 62 63 64 65 66 67 68 69 70 71 72 73 74 75 76 77 78 79 80 81 82 83 84 85 86 87 88 89 90 91 92 93
| function hook_dlopen(soName = '') { var dlopen_ext = Module.getGlobalExportByName("android_dlopen_ext"); if (!dlopen_ext || dlopen_ext.isNull()) { console.error("[-] android_dlopen_ext not found"); return; } console.log('[+] android_dlopen_ext at: ' + dlopen_ext); Interceptor.attach(dlopen_ext, { onEnter: function (args) { this.is_can_hook = false; var pathptr = args[0]; if (pathptr && !pathptr.isNull()) { try { var path = pathptr.readCString(); if (path && path.indexOf(soName) !== -1) { console.log('[+] Loading target: ' + path); this.is_can_hook = true; } } catch (e) {} } }, onLeave: function (retval) { if (this.is_can_hook) { console.log('[+] Target SO loaded, applying patches...'); setTimeout(function() { fix_plain(); ssl_bypass(); }, 100); } } }); } function ssl_bypass() { try { var module = Process.findModuleByName('libsscronet.so'); if (!module) { console.error("[-] libsscronet.so not found"); return; } let SSL_CTX_set_custom_verify = null; try { SSL_CTX_set_custom_verify = module.getExportByName('SSL_CTX_set_custom_verify'); } catch(e) { SSL_CTX_set_custom_verify = Module.findExportByName('libsscronet.so', 'SSL_CTX_set_custom_verify'); } console.log('[+] SSL_CTX_set_custom_verify found at: ' + SSL_CTX_set_custom_verify); if (SSL_CTX_set_custom_verify && !SSL_CTX_set_custom_verify.isNull()) { Interceptor.attach(SSL_CTX_set_custom_verify, { onEnter: function (args) { console.log('[*] SSL_CTX_set_custom_verify called, mode: ' + args[1]); args[1] = ptr(0); console.log('[+] Patched mode to 0 (SSL bypass)'); } }); } else { console.error("[-] SSL_CTX_set_custom_verify not found"); } } catch (e) { console.error("[-] ssl_bypass error: " + e); } } function fix_plain() { try { let module = Process.findModuleByName("libsscronet.so"); if (!module) { console.error("[-] libsscronet.so not found"); return; } let moduleBase = module.base; var targetAddr = moduleBase.add(0x49A73C); console.log('[+] Patching at: ' + targetAddr); try { Memory.patchCode(targetAddr, 4, function (code) { code.writeByteArray([0x80, 0x3F, 0x08, 0x36]); }); console.log('[+] Memory patch applied via patchCode'); } catch(e) { try { Memory.writeByteArray(targetAddr, [0x80, 0x3F, 0x08, 0x36]); console.log('[+] Memory patch applied via writeByteArray'); } catch(e2) { console.error("[-] All patch methods failed: " + e2); } } } catch (e) { console.error("[-] fix_plain error: " + e); } }
setImmediate(function() { console.log('[*] Starting Frida 17 script...'); hook_dlopen("libsscronet.so"); });
|
运行后,安卓启动
1
| ./frida-server -l 127.0.0.1:1234
|
电脑启动
1
| frida -H 127.0.0.1:1234 -l .\frida_scripts\douyin.js -f com.ss.android.ugc.aweme
|

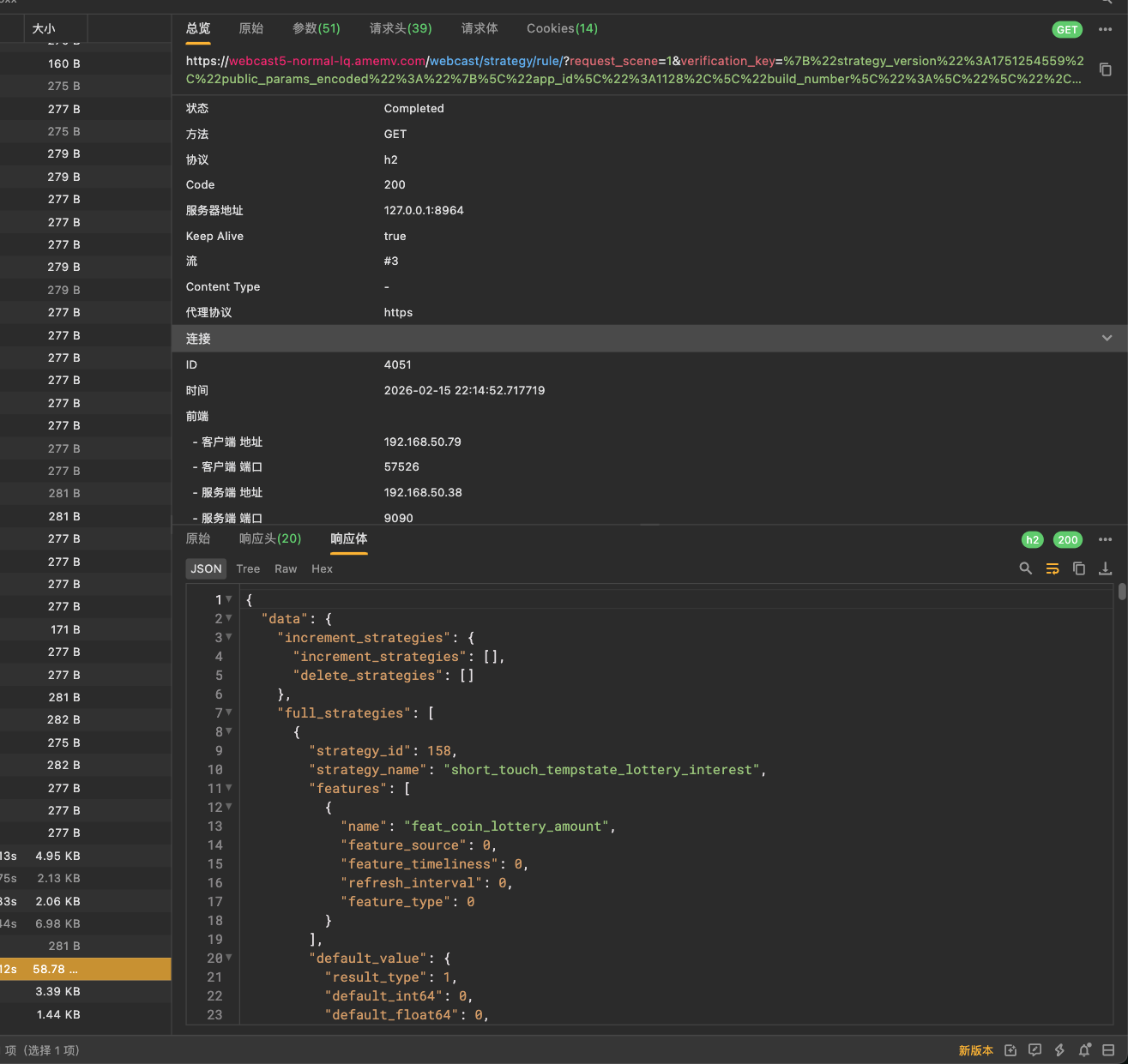
运行之后,抖音打开正常

抓包也正常

